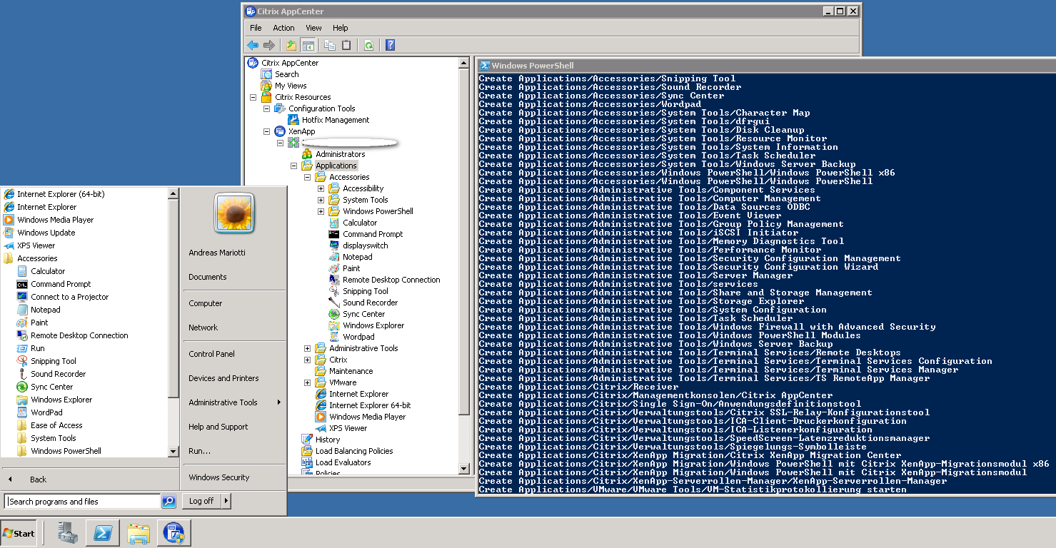
Das folgende PowerShell Skript wurde von mir erstellt um automatisch Veröffentlichte Anwendungen (Published Applications) unter XenApp 6.5 zu erstellen. Das Skript liest hierzu das Startmenü des Rechners aus, ermittelt alle darin enthaltenen Verknüpfungen incl. deren Eigenschaften, und erstellt auf dieser Basis die Veröffentlichten Anwendungen in XenApp.

Download XAStartMenuPublishing.zip